Se você está pensando em mudar para o BricsCAD, para usuários do AutoCAD®, mesmo com experiência mínima em AutoCAD®, a transição é fácil e indolor. O BricsCAD funciona de forma muito semelhante ao AutoCAD® e suporta muitas das mesmas funcionalidades, incluindo RefEx's, plotagem, conjuntos de folhas (sheet sets), anexação/importação de PDF, viewports, etc. As dicas e sugestões aqui ajudarão a acelerar sua transição, bem como fornecerão familiaridade e insights sobre alguns dos recursos exclusivos e poderosos do BricsCAD.
Agora temos o prazer de trazer nossas 24 principais dicas para acelerar sua jornada no BricsCAD . Esta lista é atualizada a partir das 23 dicas para acelerar sua jornada no BricsCAD criadas em parceria com Brandon Loehr.
1 O Ambiente de Desenho no BricsCAD
Inicie o BricsCAD no ambiente de desenho. O ambiente Desenho usa a área de trabalho 'Desenho' para corresponder melhor à interface padrão do AutoCAD® (disponível nos modos claro e escuro). Também é possível alterar a interface para o modo tradicional com barras de ferramentas flutuantes, bastando para isso clicar em 'Interface Settings' e escolher a opção 'Toolbars'.

A visualização de desenho da interface do usuário do BricsCAD no modo claro e escuro. Observe que a linha de Comando flutuante e as opções tradicionais de linha de Comando encaixada estão disponíveis nos modos claro e escuro.
Você pode alterar facilmente as áreas de trabalho a qualquer momento. Além de alterar os elementos da UI exibidos, o BricsCAD também altera variáveis relevantes do sistema para otimizar cada ambiente de área de trabalho.
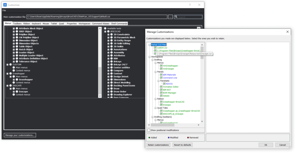
2 Personalizar
Personalize elementos da interface do usuário, como Faixa de opções e barras de ferramentas, usando o comando PERSONALIZAR (CUI), semelhante ao AutoCAD®. Assim como AutoCAD®, você pode carregar suas personalizações existentes. E, no BricsCAD, você pode até gerenciar suas personalizações individualmente. Identifique facilmente o que foi adicionado, modificado ou removido e selecione quais manter ou restaurar para as predefinições. Baixe o e\-book de personalização gratuito para usuários avançados ou leia as postagens do blog sobre Personalização.

3 Ferramentas Novo/Abrir/Salvar/SalvarComo
Acesse as ferramentas Novo/Abrir/Salvar/SalvarComo em vários locais, incluindo a barra de ferramentas na parte superior da janela da aplicação ou digitando na linha de Comando como você está acostumado no AutoCAD®. Você vai notar que o BricsCAD cria, abre e salva como um *.dwg nativo de formato de arquivo Funciona perfeitamente com seus arquivos existentes *.dwg, *.dwt, e *.dxf, incluindo o *.dwg mais recente de formato de arquivo, assim como para o Release 11 (*.dwg) e Release 9 (*.dxf).

4 Comandos e Opções
Insira comandos e opções na familiar janela de comando na parte inferior da área de trabalho. À medida que você começa a digitar, o BricsCAD preenche automaticamente a lista de comandos possíveis. Ele ainda suporta pesquisa intermediária.

Você descobrirá que muitos dos seus comandos favoritos e mais comuns são semelhantes, se não iguais, aos do AutoCAD®. Por exemplo, comandos padrão como; LINHA (L), CIRCULO (C), COPIAR (CO), DISTANCIA (Di) e PROPIG (Ma) funcionam conforme o esperado. Muitos dos mesmos atalhos, como Ctrl+1 para Propriedades, F3 para Snap e Escape, também funcionam. Aprenda todos eles aqui.
5 O Quad
Selecione entidades e clique o botão-direito para acessar ferramentas relevantes do cursor inteligente Quad. Este pode ajudar a agilizar seu processo de projeto e desenho. Se você ainda não está pronto para experimentar o Quad, pode desligá-lo na barra de Status. Ligue-o novamente com a mesma facilidade quando estiver pronto.

6 Menus de clique com botão-direito
Selecione entidades e pressione o botão direito do mouse por um longo período para acessar os menus tradicionais do botão direito do AutoCAD® com os quais você está familiarizado.

mantenha pressionado o botão direito do mouse para acessar o menu do botão-direito no BricsCAD
7 O Manipulator
Mantenha pressionado o botão esquerdo do mouse um pouco mais que o normal ao selecionar uma entidade para acessar facilmente o Manipulador. Ele não será exibido até que você solte o botão do mouse. Você pode mover, copiar, rotacionar, dimensionar e espelhar a entidade selecionada clicando em várias partes do Manipulator. Você pode até copiar (C) ou repetir (R) a entidade enquanto a manipula. Isso também funciona para selecionar subentidades pressionando a tecla Ctrl durante a seleção.

Use o manipulador para mover objetos com rapidez e precisão no BricsCAD
8 LAYOUTMANAGER (GERENCIARLAYOUT)
Além dos métodos familiares para alternar entre as abas Modelo e Layout, você pode usar o Gerenciador de Layout. Acesse-o a partir do ícone à esquerda da aba Modelo ou com o comando LAYOUTMANAGER (GERENCIARLAYOUT). No Gerenciador de Layout, você pode facilmente adicionar, remover, organizar ou alternar entre layouts.

9 O Explorer do Desenho
Use o Drawing Explorer (Explorer do Desenho) para criar e editar estilos e outros conteúdos definidos em seu desenho. Isso inclui Texto, Dimensão e Estilos de tabela, Tipos de linha, Blocos e muito mais. Acesse o Explorer do Desenho com o comando EXPLORER ou use o botão Explorer do Desenho na Barra de Ferramentas ou Ribbon, na parte superior da janela da aplicação. Selecione o tipo de conteúdo na árvore do lado esquerdo. Comandos familiares como ESTILO, DDIM e TIPOLINHA abrem automaticamente o Explorer do Desenho com o tipo de conteúdo relevante selecionado.

10 Blocos
Crie definições de bloco usando o comando BLOCK (BLOCO) para acessar a caixa de diálogo Definição de bloco, de forma muito semelhante ao AutoCAD®.

Crie blocos no BricsCAD com o Comando Bloco (Block)
Você também pode criar e gerenciar definições de bloco usando o Explorer do Desenho. Aqui você pode ver quantas instâncias de um bloco estão inseridas, bem como outras propriedades úteis. Descubra a diferença entre Blocos Dinâmicos e Paramétricos com este artigo.

Gerenciar bloco com o Explorer do Desenho no BricsCAD
11 Camadas
Visualize, crie e modifique camadas no Explorer do Desenho ou em um painel Camadas separado que pode permanecer aberto enquanto você trabalha em seu desenho. Você pode abrir o painel Camadas na ferramenta Camadas na aba Home da Faixa de opções, ou pelo comando CAMADA (LA).

O painel de camadas no BricsCAD pode flutuar.
12 O Painel de Anexos
Anexe e gerencie arquivos referenciados externamente, incluindo DWGs, imagens, PDFs e nuvens de pontos no painel Anexos (comando XREF (REFEX)). Assim como o gerenciador de Referências Externas no AutoCAD®, o painel Anexos (Attachments) pode permanecer aberto enquanto outros comandos são usados.

Painel de Anexos
13 O painel Estrutura
O painel Estrutura (comando STRUCTUREPANEL (PAINELESTRUTURA)) fornece uma visão panorâmica das entidades que compõem um desenho. É uma maneira fácil e rápida de selecionar categorias ou entidades individuais e depois mostrar, ocultar, isolar ou aplicar zoom nelas.

O Painel de Estrutura no BricsCAD é encaixável e pode ser posicionado em qualquer lugar da área de trabalho.
14 Painéis e Barras de ferramentas
Abra ou feche rapidamente qualquer painel, incluindo Camadas, Anexos e Estrutura, clicando com o botão direito na Faixa de opções, barras de ferramentas ou painéis, e simplesmente selecionando o painel desejado. No exemplo abaixo, os painéis Linha de Comando, Propriedades e Faixa de opções estão todos ativados. Você pode facilmente abrir ou fechar qualquer barra de ferramentas expandindo a opção de menu BRICSCAD.

Adicione e remova barras de ferramentas e painéis clicando com o botão direito na Faixa de opções, barras de ferramentas ou painéis.
15 Limpar Tela
Use a ferramenta Limpar tela (comando CLEANSCREEN (TELALIMPA)) no lado direito da barra de ferramentas na parte superior da janela do aplicativo para obter uma área de trabalho limpa e organizada. Esta remove tudo da tela, exceto a área de desenho e a linha de Comando. Você pode restaurar seu espaço de trabalho anterior com o comando CLEANSCREENOFF (TELALIMPADESAT).

Use o atalho Ctrl+0 para colocar o BricsCAD no modo de tela limpa.
16 Escolhendo o Nível certo do BricsCAD
Use o comando SETLICENSELEVEL (DEFLICENCANIVEL) para alternar entre os diferentes níveis de licença que estão disponíveis na avaliação do BricsCAD. Isso pode ajudar você a determinar qual software é ideal para você (Lite, Pro, BIM, Mechanical, Ultimate ou Communicator). Você terá que reiniciar o BricsCAD após alterar o nível e se quiser experimentar o Communicator for BricsCAD, você terá que baixar este e instalar em seu computador. Leia mais sobre as versões do BricsCAD.

Use o comando SETLICENSELEVEL (DEFLICENCANIVEL) para escolher a versão certa do BricsCAD para suas necessidades.
17 Variáveis de Sistema
Você pode digitar variáveis do sistema no prompt de Comando, assim como faz no AutoCAD®. Ou use a caixa de diálogo Settings / Configurações (comandos OPTIONS/OPCOES ou SETTINGS/CONFIGURACOES) para definir qualquer uma das mais de 900 variáveis de sistema no BricsCAD. Você pode acessar as diversas configurações expandindo categorias, como Dimensões, na estrutura em árvore. Ou simplesmente digite o texto relevante no campo de pesquisa. Por exemplo, insira 'cor de fundo', janela de desenho ou 'bkgcolor' para encontrar a cor de fundo da exibição. Se o texto inserido ocorrer para múltiplas variáveis, você poderá usar os botões para cima/para baixo para percorrer todas as variáveis relevantes até encontrar a que deseja.

O BricsCAD é altamente personalizável graças à sua extensa caixa de diálogo de configurações.
18 Dicas de Rolagem
Ative e desative as dicas de rolagem de maneira conveniente usando o controle RT na barra de status (comando ROLLOVERTIPS). Quando ativadas, essas dicas economizam muito tempo para visualizar e editar as propriedades mais essenciais da entidade. Por exemplo, passe o cursor sobre uma entidade para visualizar e modificar a camada e a cor da entidade. Dependendo do tipo de entidade, você também pode modificar propriedades adicionais, como o raio de um círculo ou a altura do texto.

As Dicas de Rolagem facilitam a edição de entidades.
19 Assistente de Atalhos
A ativação/desativação do Hotkey Assistant (HKA) com a barra de Status (comando HOTKEYASSISTANT) oferece dicas valiosas para certos tipos de entidades. Por exemplo, quando ativado e você passa o cursor sobre uma polilinha, o Assistente de teclas de atalho notifica que você pode pressionar a tecla Ctrl para alternar entre selecionar a polilinha inteira ou segmentos individuais.

O Assistente de Atalhos ajuda você a alternar entre modos de comando e tipos de seleção.
20 Importar Geometria
Importe geometria de formatos de arquivo populares para usar como entidades nativas do BricsCAD. Use o comando IMPORTAR para importar formatos CAD, incluindo arquivos Drawing Exchange Format (.dxf), SketchUp (.skp), MicroStation (.dgn) e Revit Family (.rfa), para citar alguns. Se você projeta para a indústria mecânica/de manufatura, considere adicionar o Communicator à sua licença do BricsCAD. Com o complemento Communicator, você pode importar modelos de outras apliacções de modelagem populares, incluindo CATIA, SolidWorks, Inventor, e muito mais. E os modelos são importados como sólidos nativos do BricsCAD para que você possa editá-los!

Importe uma grande variedade de tipos de arquivos. Baixe o BricsCAD Communicator para desbloquear ainda mais!
21 Bloquificar
Bloquificar (comando BLOCKIFY (BLOQUIFICAR)) é uma ferramenta poderosa que pode acelerar significativamente o seu desenho. Basta selecionar um conjunto de entidades que você gostaria de transformar em um bloco e responder a alguns prompts. Em segundos, a ferramenta Blockify (Bloquificar) substitui todos os conjuntos de geometria correspondente por uma definição de bloco correspondente. Se não existir uma definição de bloco correspondente, o BricsCAD cria uma. Limpe rapidamente seus desenhos e torne-os fáceis de editar no futuro!

O BricsCAD pode detectar geometria semelhante e convertê-la em bloco com apenas o clique de um botão. Coisas inteligentes!
22 Distância +Próxima
Use a função Nearest Distance (Distância mais próxima) para encontrar rapidamente a distância mais curta entre duas entidades selecionadas. Você também pode clicar na distância fornecida para editá-la, movendo a segunda entidade para corresponder à distância inserida enquanto mantém a posição da primeira entidade.

Visualize e edite dinamicamente a distância entre duas entidades com Distância mais próxima.
23 Snap da Grade Adaptativa
Adaptive Grid Snap (SNAPTYPE = 2 para Ativar) permite desenhar com precisão com menos entrada necessária e se adaptará dependendo do seu nível de zoom. Ele adiciona automaticamente uma grade de ajuste ao editar ou desenhar entidades que alterarão sua precisão, aumentando à medida que você aumenta o zoom em seu objeto.

Observe que a precisão varia dependendo do nível de zoom.
24 Copiar Guiada
Utilize a ferramenta Copy Guided/Copiar Guiada (comando COPYGUIDED (COPIARGUIADA)) para copiar a geometria de uma parte de um desenho para outra, usando curvas-guia temporárias que ajustam automaticamente a geometria no lugar. Basta selecionar entidades como faria com o comando COPY (COPIAR) tradicional. Mas, com COPYGUIDED (COPIARGUIADA), as entidades que se encontram inteiramente na janela de seleção são incluídas no conjunto de seleção de cópia. As entidades que cruzam a janela de seleção são usadas como curvas-guia. À medida que você copia as entidades selecionadas para um novo local com a geometria correspondente às curvas-guia, as entidades se alinham e substituem automaticamente a geometria existente.

Baixe o BricsCAD grátis por 30 dias.
Continue sua jornada do AutoCAD® para o BricsCAD®
Licenças permanentes ou por assinatura que funcionam em todos os idiomas, em todas as regiões.

